Skip to content
GitLab
Explore
Sign in
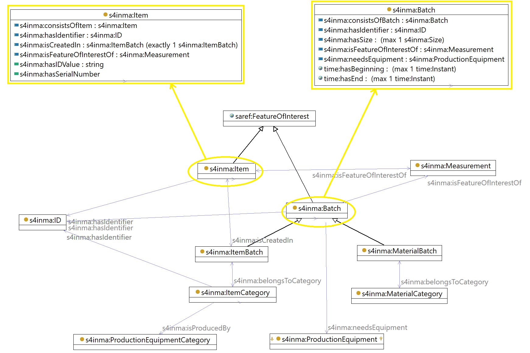
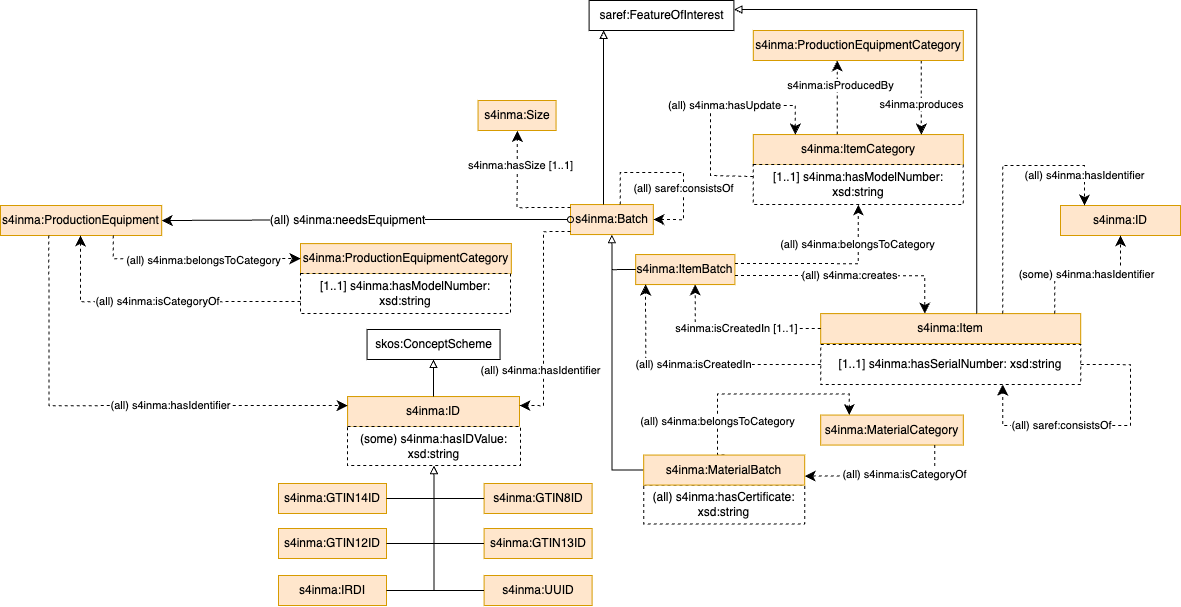
New Chowlk alike diagrams for examples and ontology
Code
Review changes
Check out branch
Open in Workspace
Download
Patches
Plain diff
Expand sidebar
New Chowlk alike diagrams for examples and ontology
Maria Poveda
requested to merge
documentation
into
develop-v2.1.1
Jun 24, 2024
Overview
0
Commits
1
Pipelines
1
Changes
8
Merge request reports
Loading