Skip to content

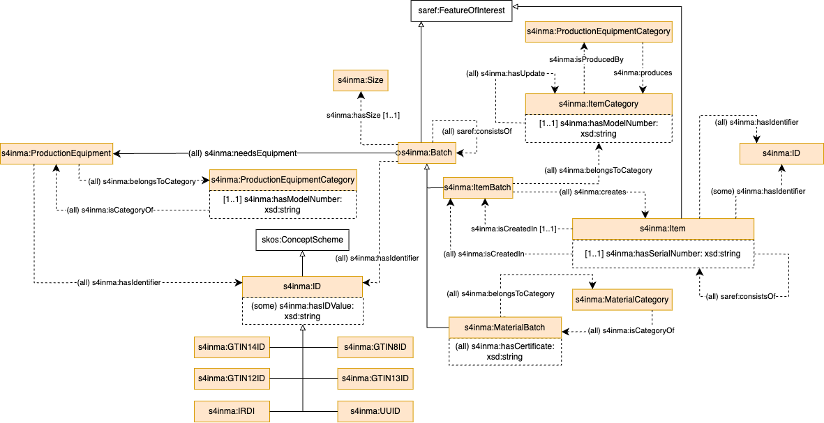
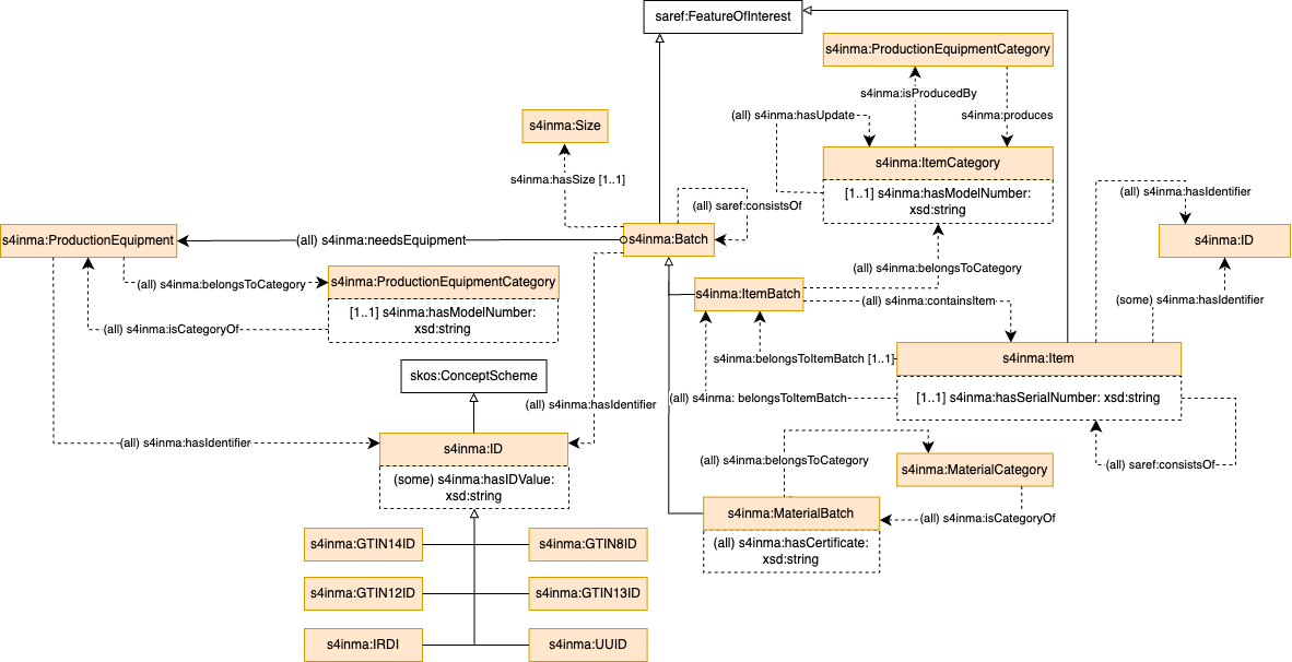
replace s4inma:creates by s4inma:containsItem

replace s4inma:isCreatedIn by s4inma:belongsToItemBatch closes #20 (closed)

Merge request reports

Loading