Skip to content
GitLab
Explore
Sign in
Commit
826d96a7
authored
Jun 26, 2024
by
María
Browse files
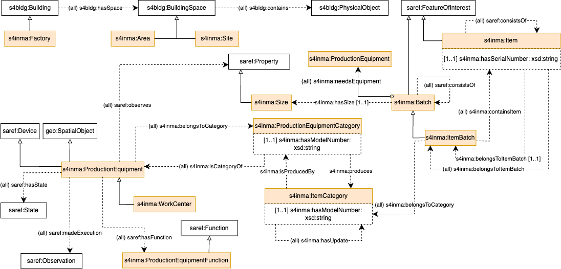
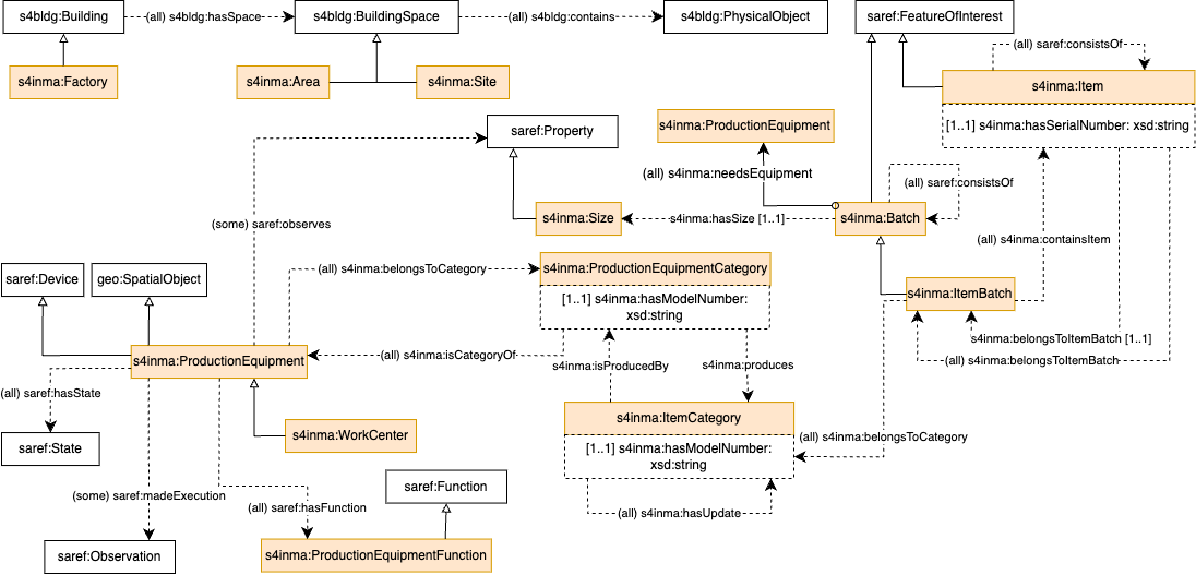
relax all values from constraints for observes and madeExecution
parent
25ffd942
Loading
Loading
Loading
Loading
Changes
4
Pipelines
1
Show whitespace changes
Inline
Side-by-side
Loading
Preview
0%
Loading
Try again
or
attach a new file
.
Cancel
You are about to add
0
people
to the discussion. Proceed with caution.
Finish editing this message first!
Save comment
Cancel
Please
sign in
to comment