Skip to content
Unverified Commit b60dbb8c authored by Jorge Echevarria Uribarri's avatar Jorge Echevarria Uribarri Committed by GitHub
Browse files

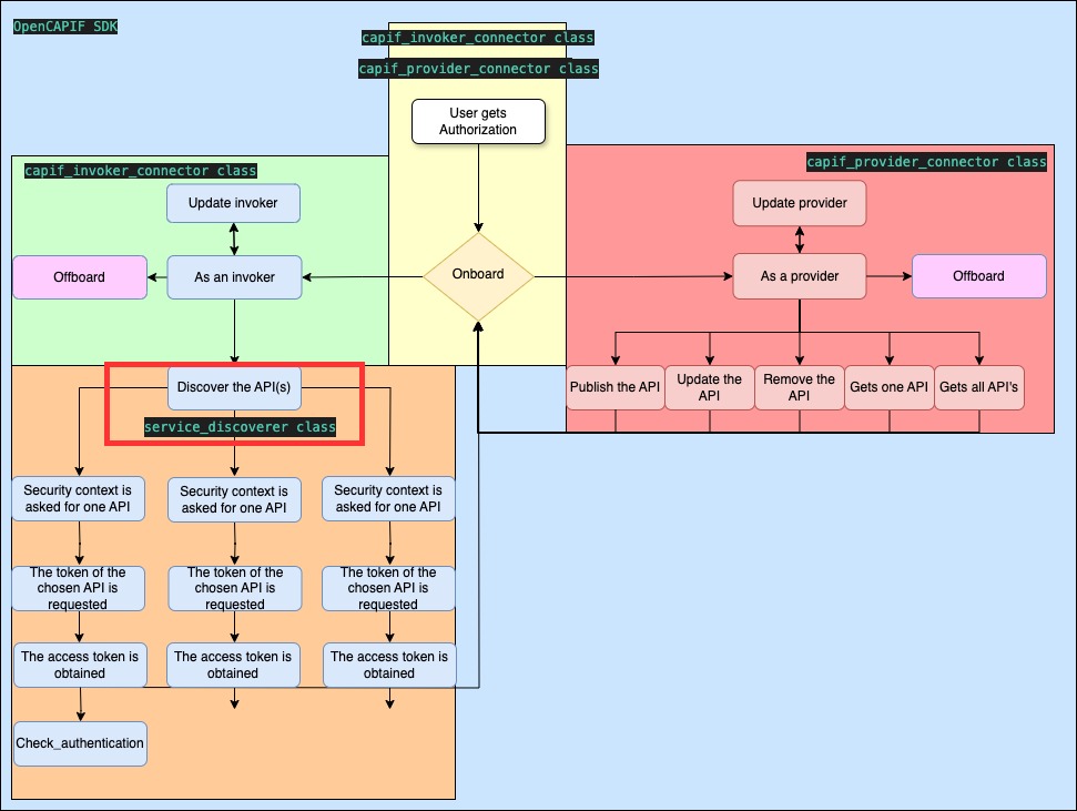
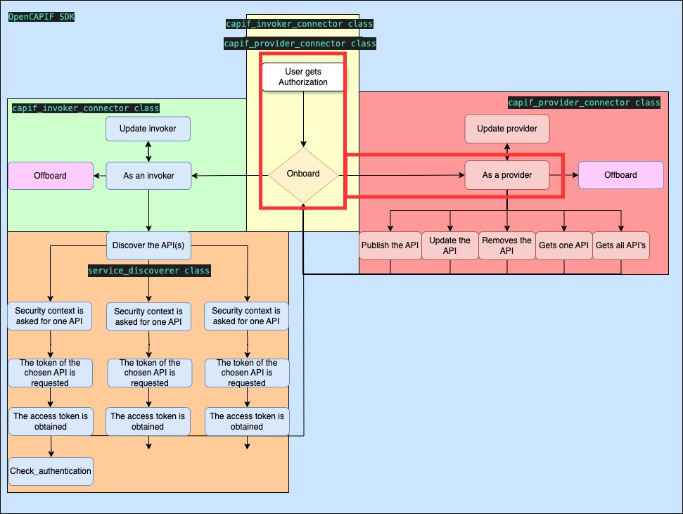
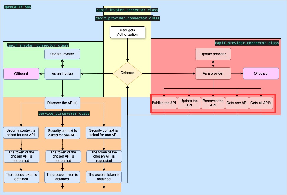
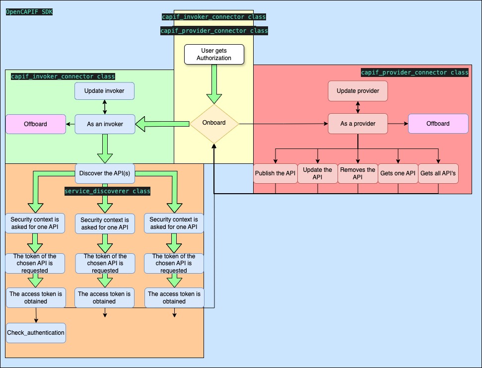
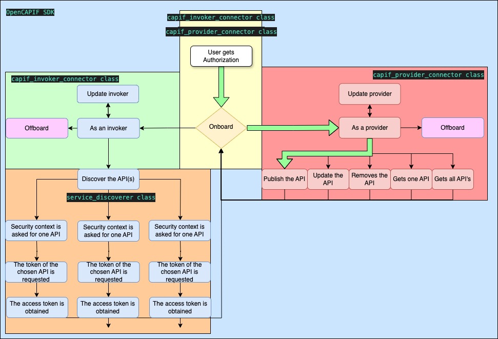
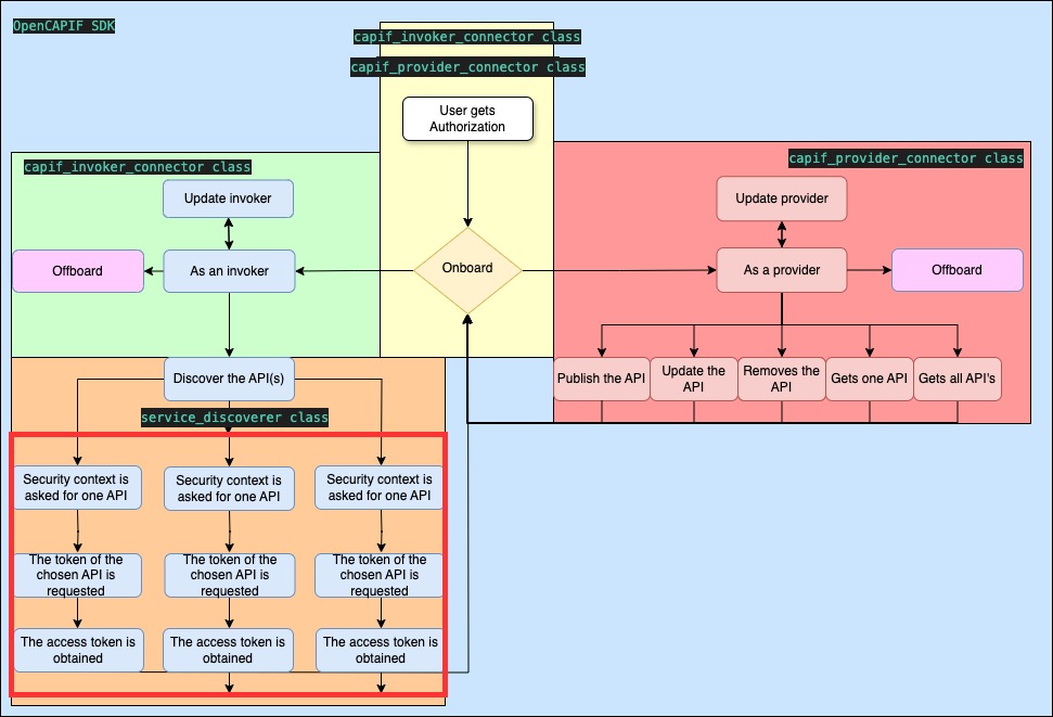
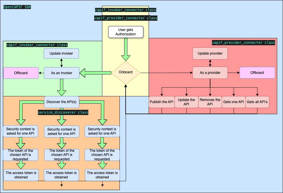
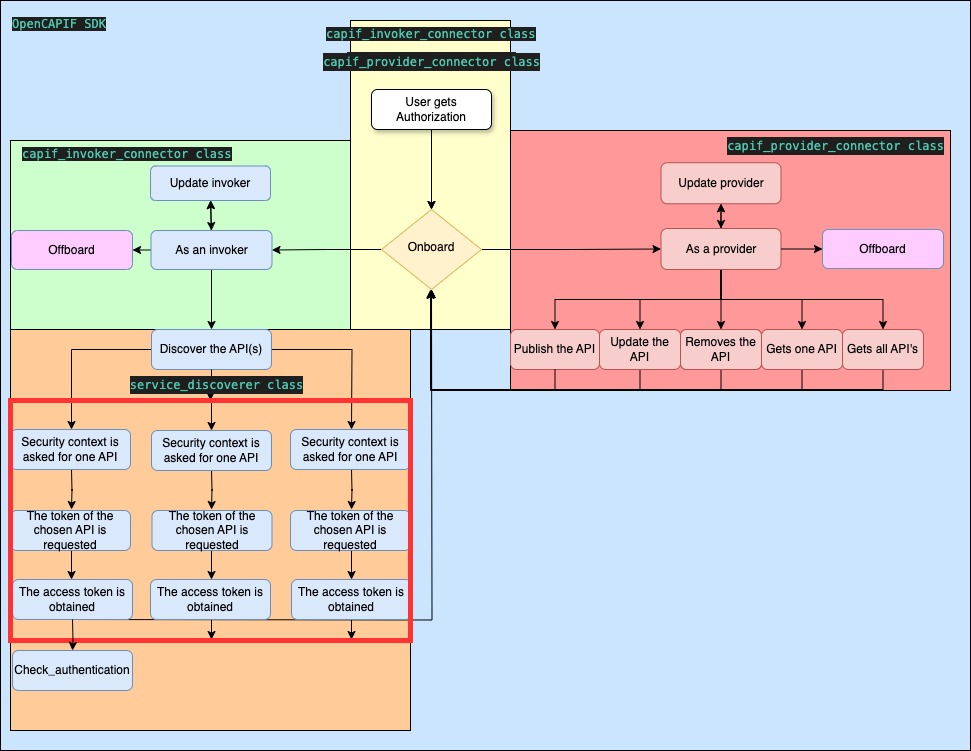
Capif aef security api (#5)



PR:

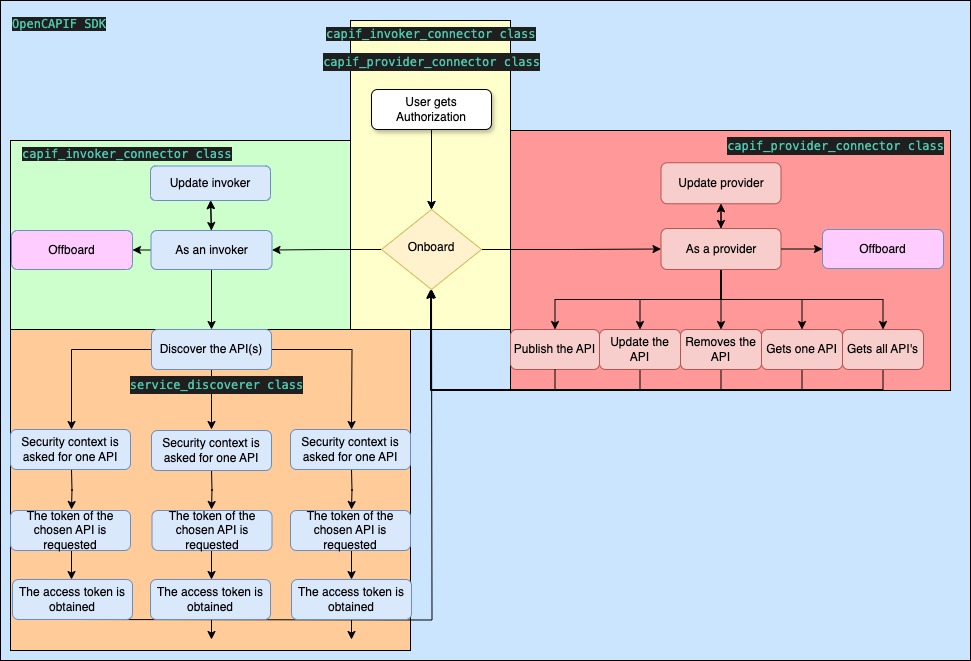
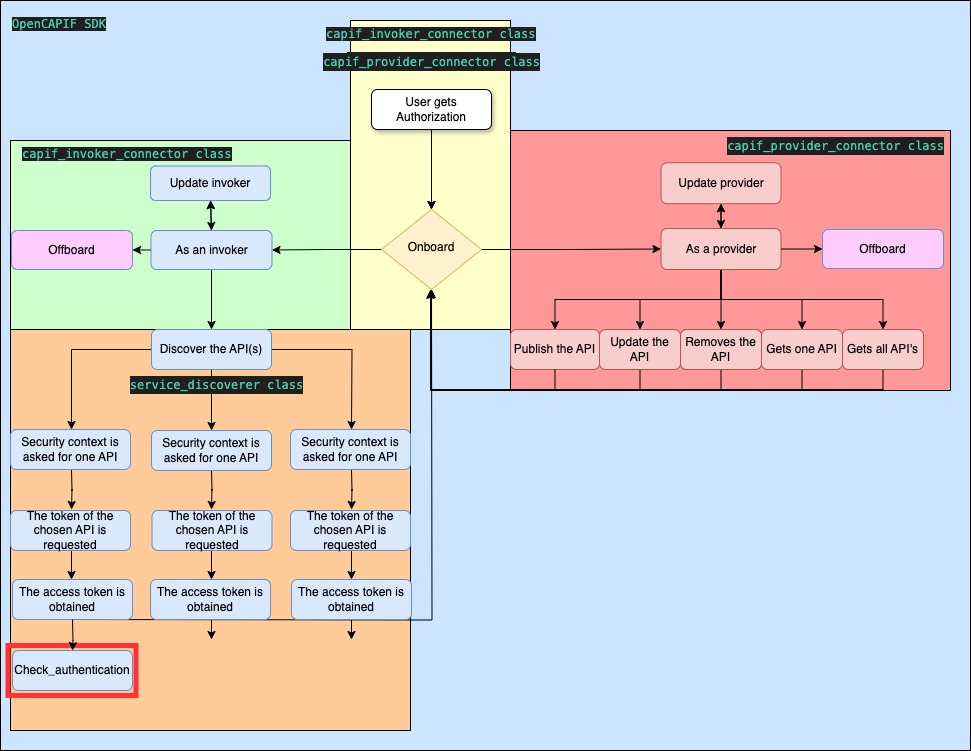
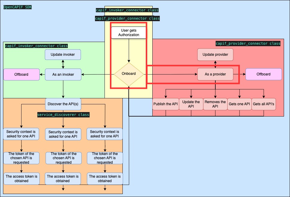
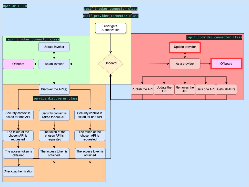
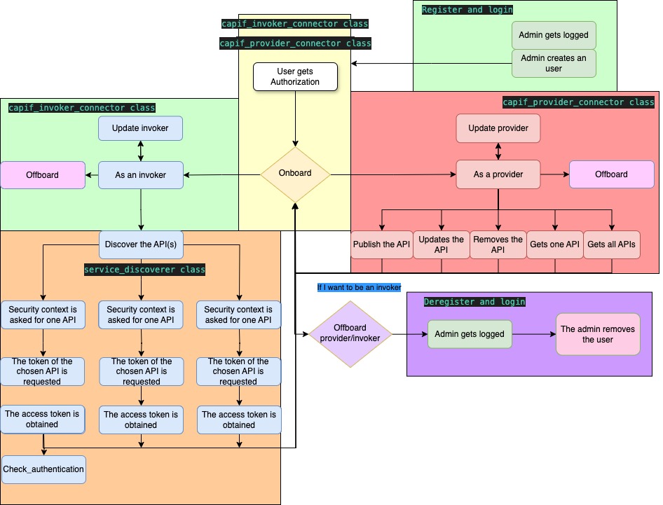
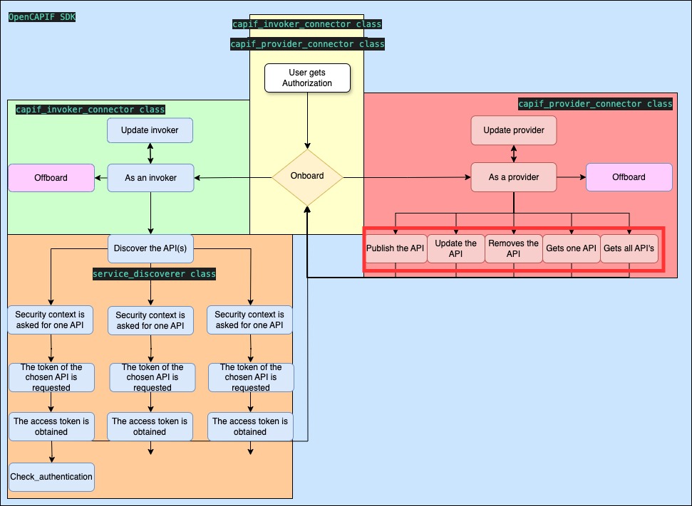
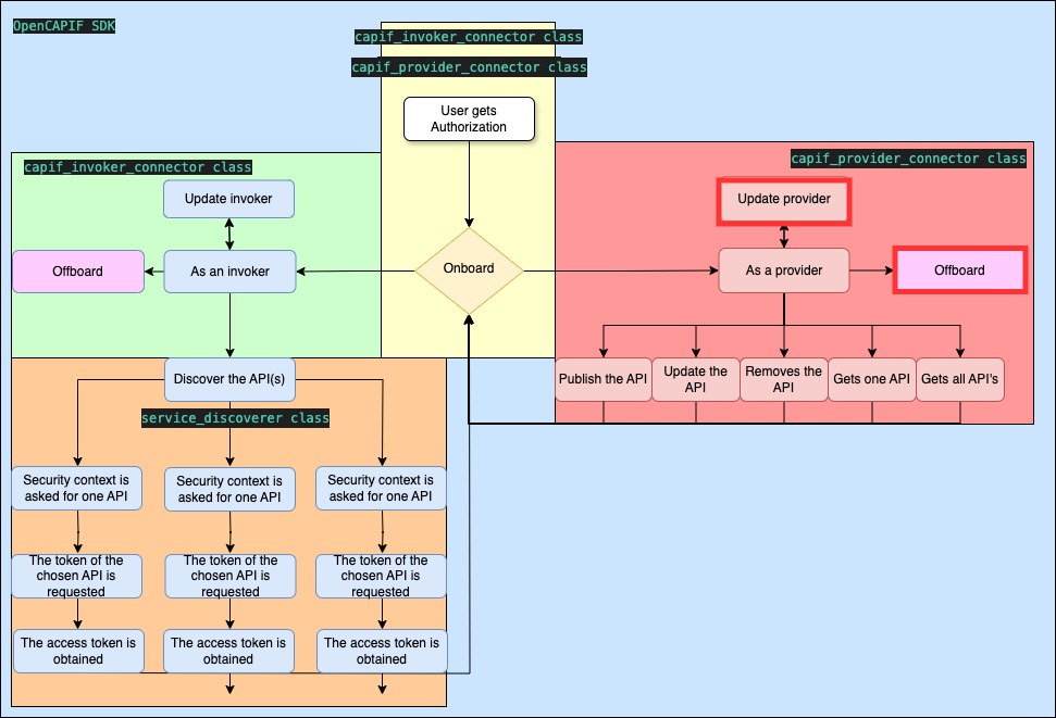
AEF security implementation within the provider api publication and invoker,
Documentation updated,
Fixed little mistakes related to renaming, loading initial data, etc,
Tests modified,
License Apache 2 for ETSI added.

---------

Co-authored-by: default avatarJorgeEcheva26 <jorge.echevarriauribarri.practicas@telefonica.es>
Co-authored-by: default avatarDaniel García <daniel.garciasanchez@telefonica.com>
parent 0a687a63
Loading
Loading
Loading
Loading
0% Loading or .
You are about to add 0 people to the discussion. Proceed with caution.
Please to comment