Skip to content
GitLab
Explore
Sign in
Commit
66b5d8ac
authored
Nov 04, 2024
by
JorgeEcheva26
Browse files
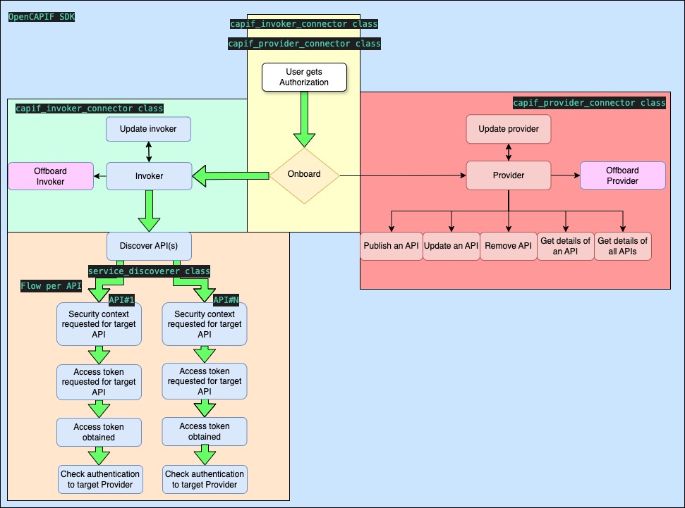
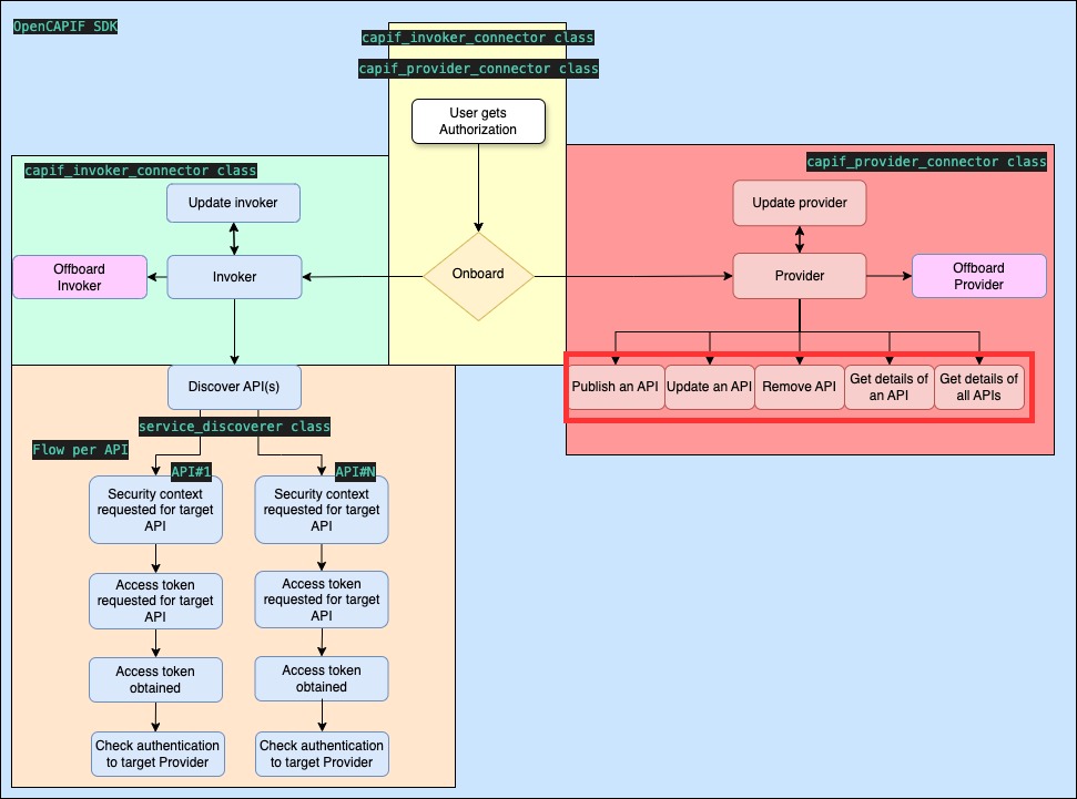
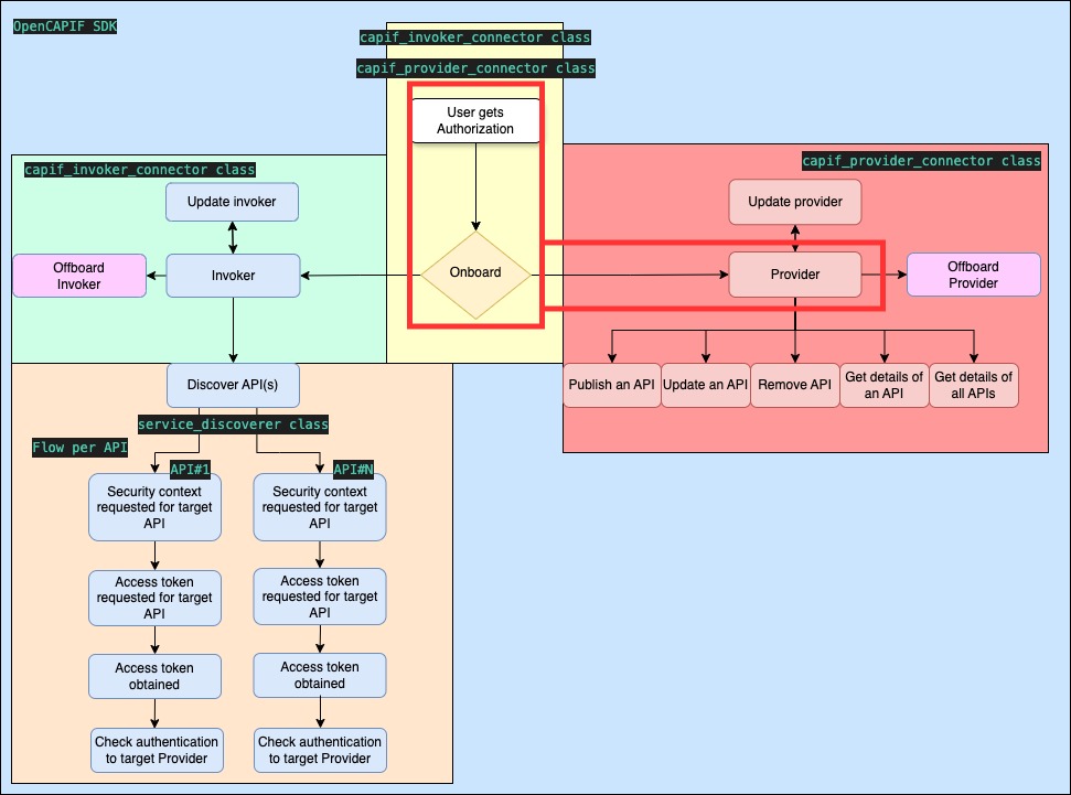
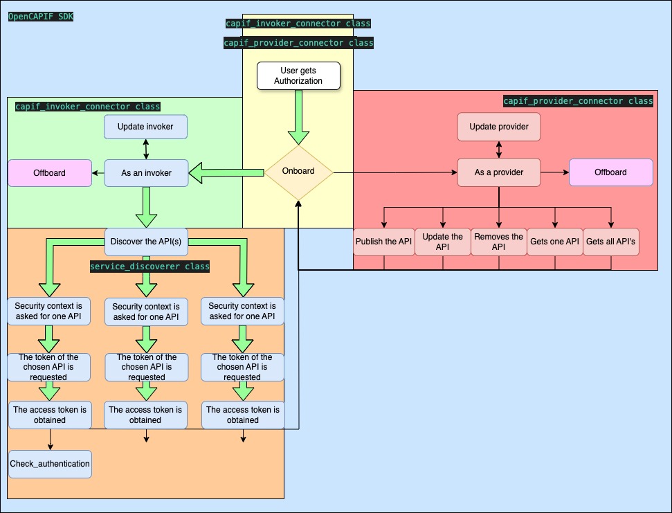
fixed pictures
parent
3be63d70
Loading
Loading
Loading
Changes
11
Show whitespace changes
Inline
Side-by-side
Loading
Preview
0%
Loading
Try again
or
attach a new file
.
Cancel
You are about to add
0
people
to the discussion. Proceed with caution.
Finish editing this message first!
Save comment
Cancel
Please
sign in
to comment