Skip to content
Unverified Commit 4e38e012 authored by Daniel García's avatar Daniel García Committed by GitHub
Browse files

Fix license apache2 (#7)



PR:

Final Apache 2.0 license file set,
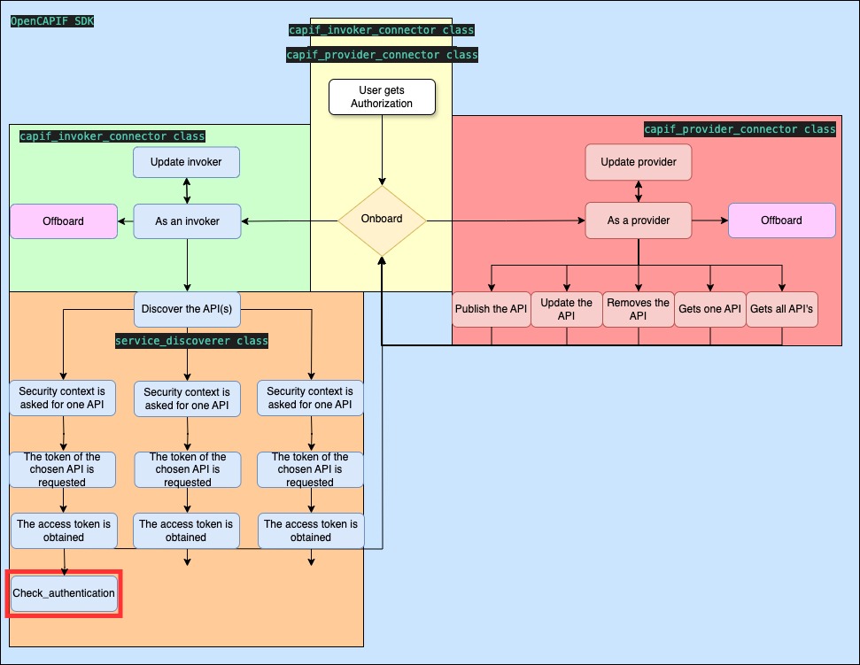
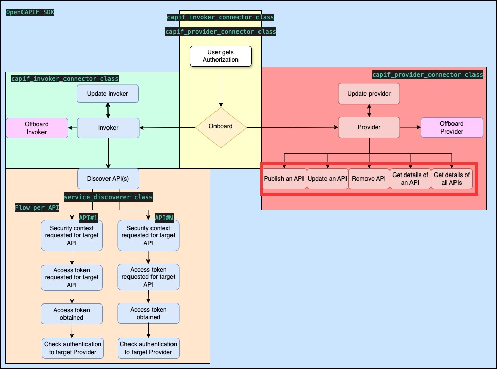
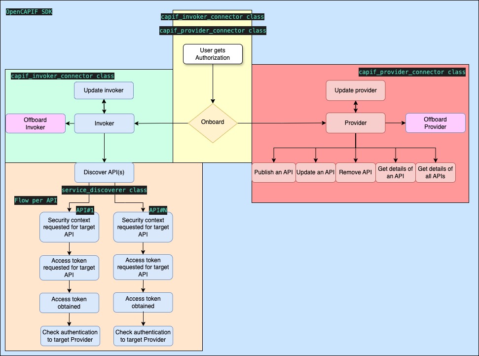
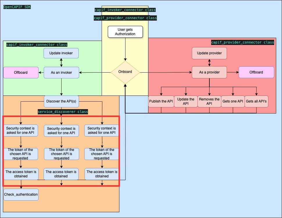
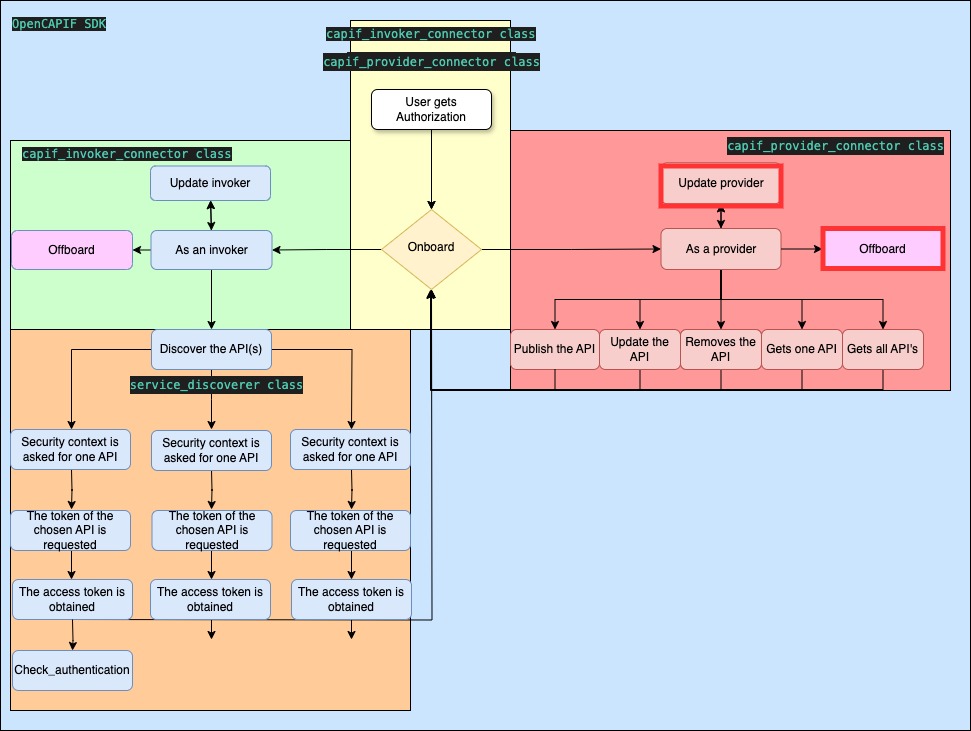
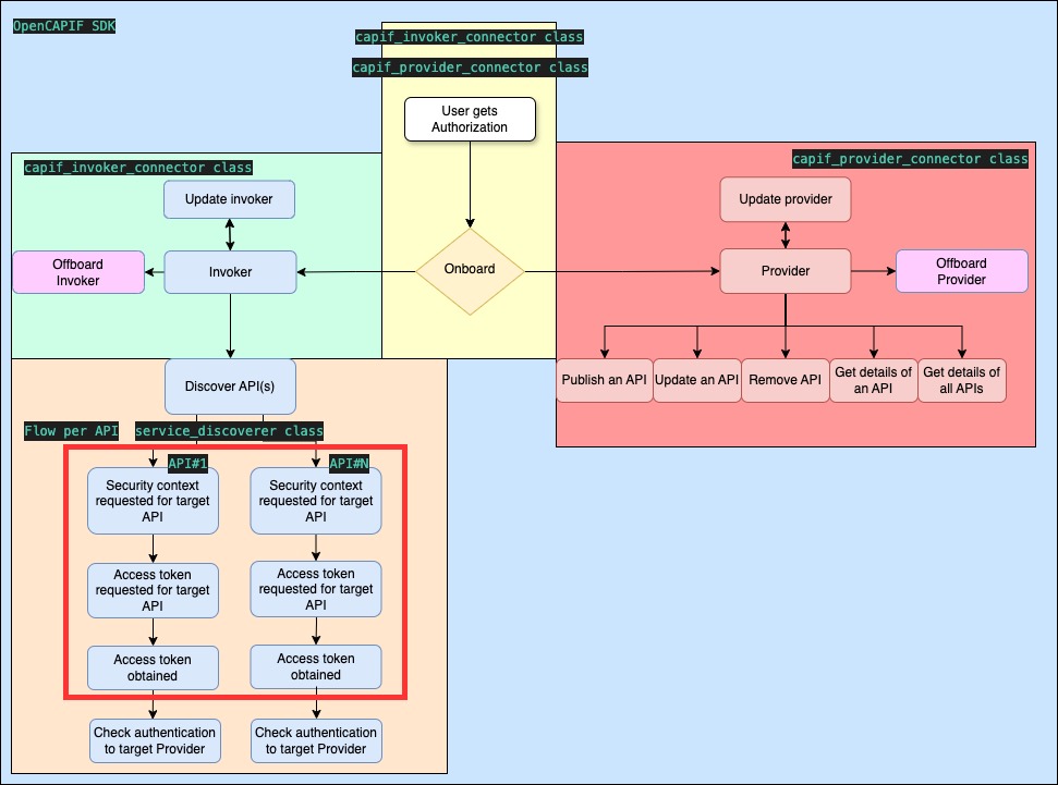
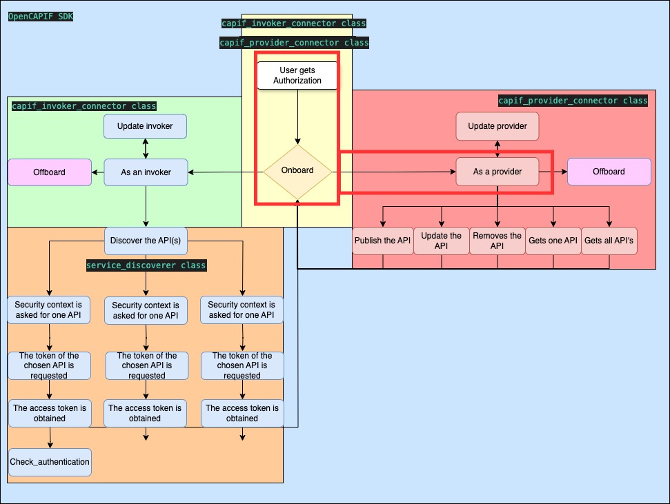
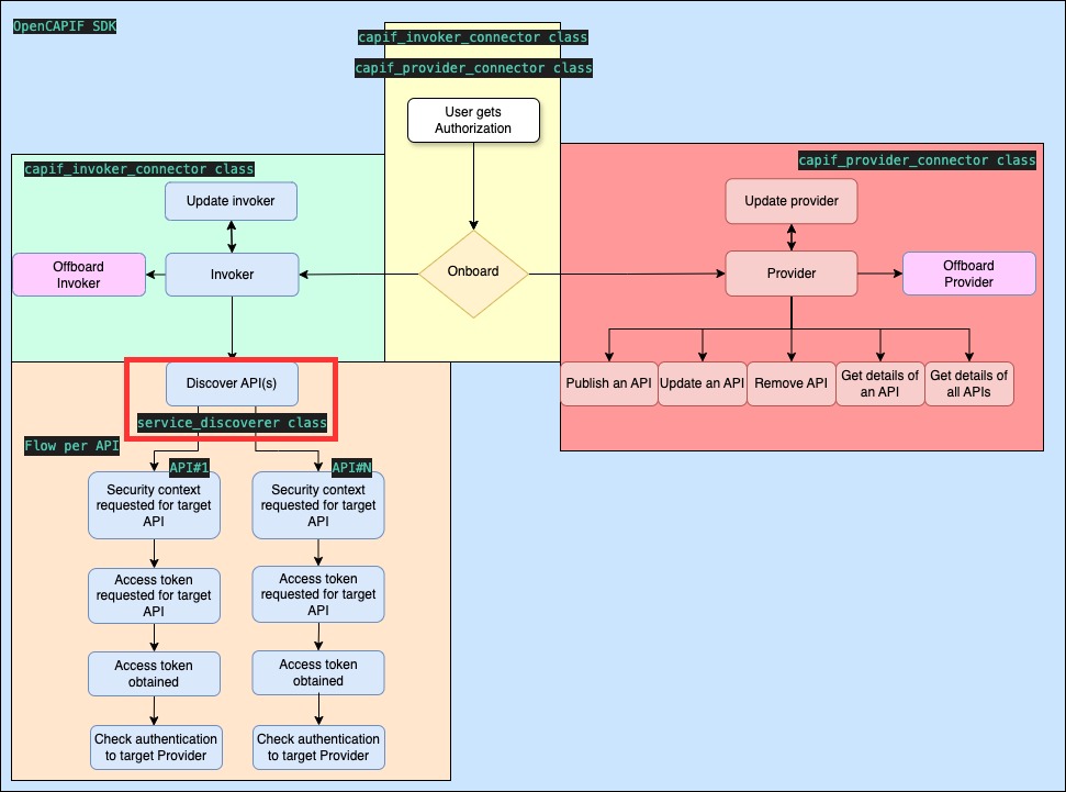
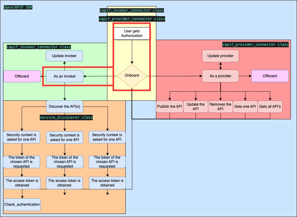
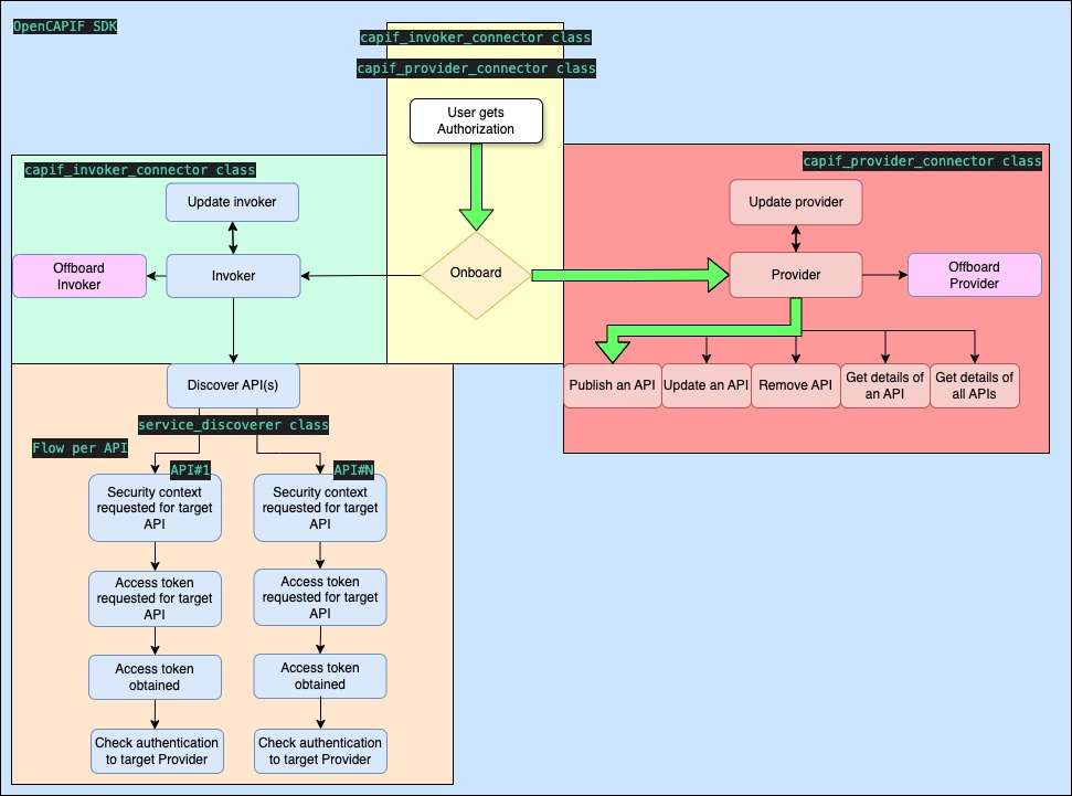
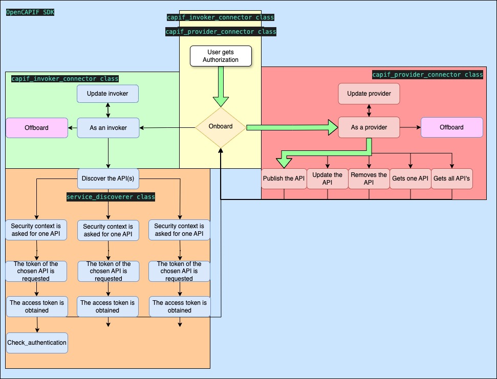
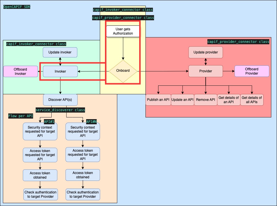
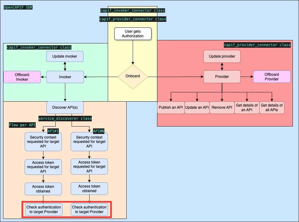
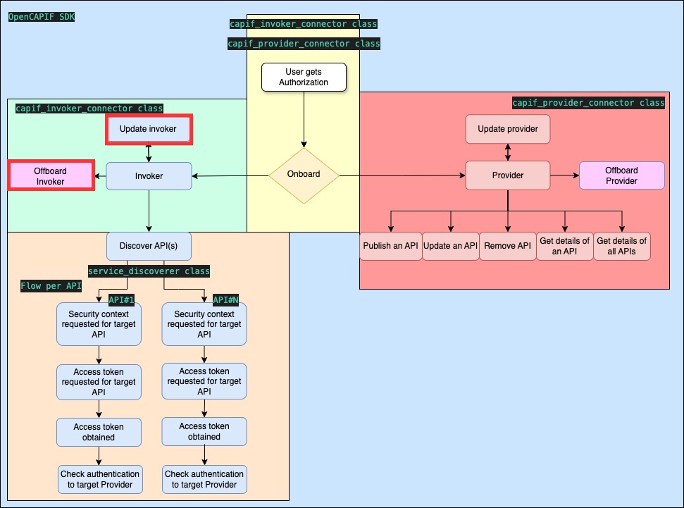
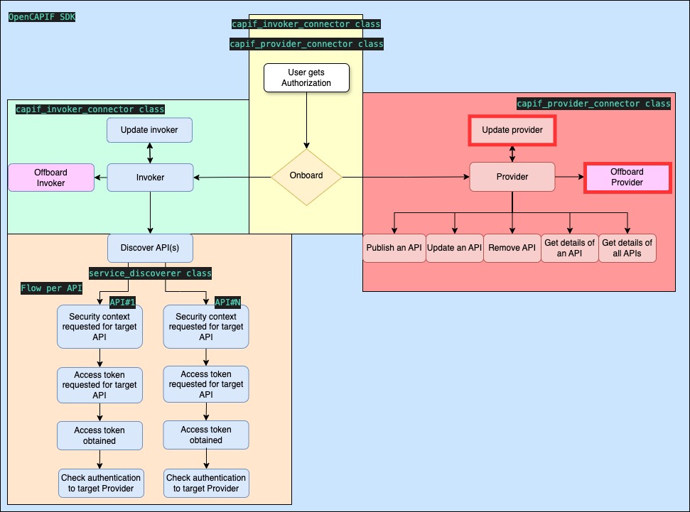
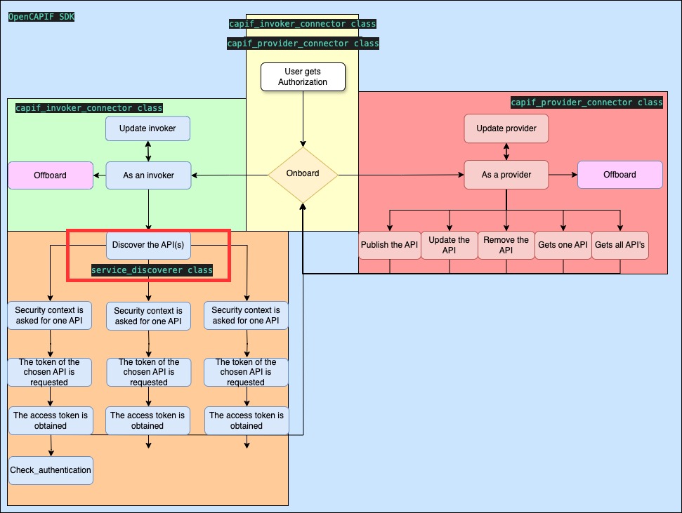
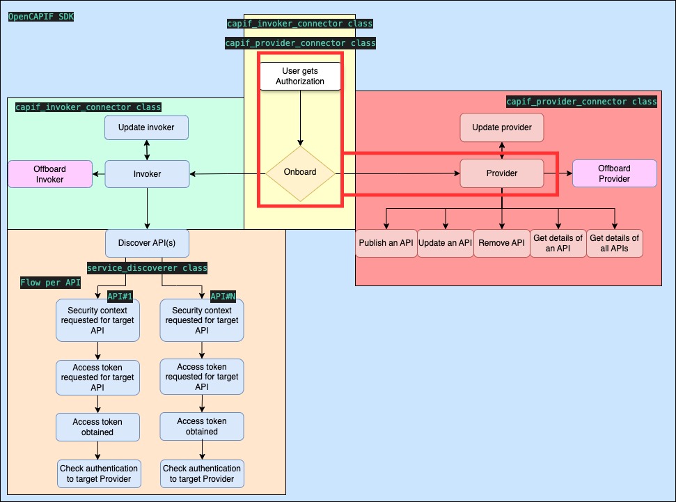
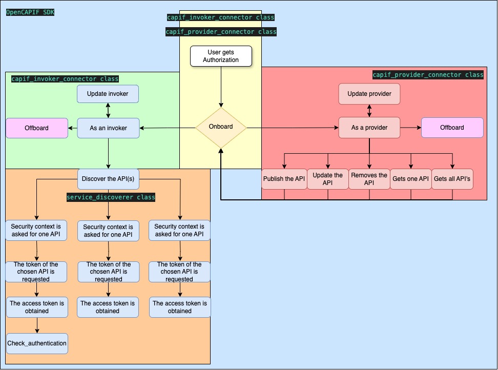
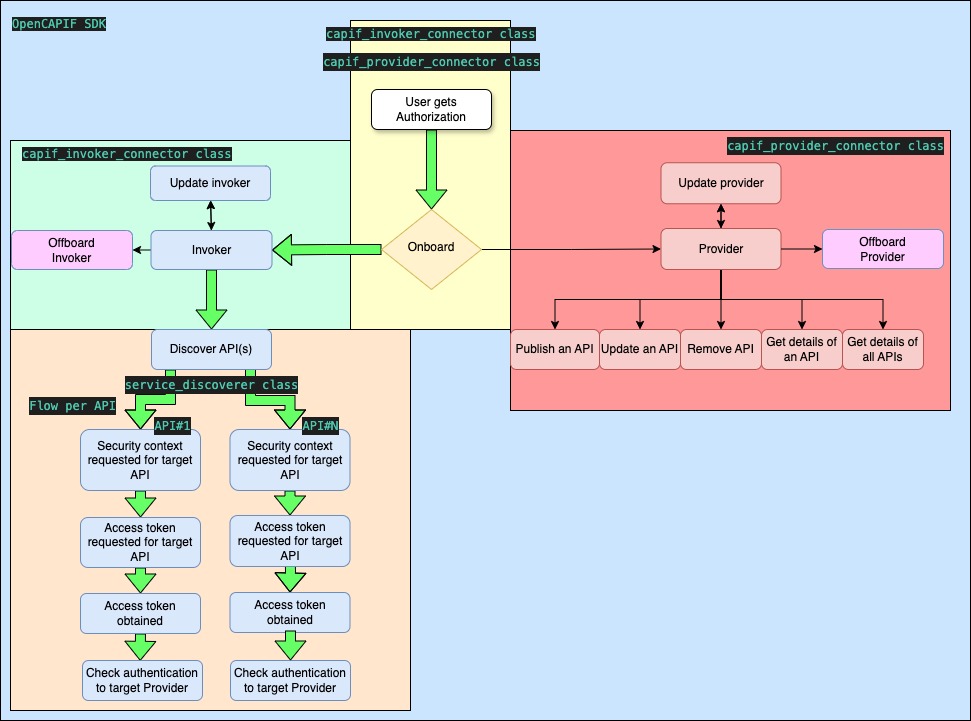
Updated and improved images describing full SDK flow.
---------

Co-authored-by: default avatarJorgeEcheva26 <jorge.echevarriauribarri.practicas@telefonica.es>
parent c683a631
Loading
Loading
Loading
Loading
0% Loading or .
You are about to add 0 people to the discussion. Proceed with caution.
Please to comment