Skip to content
GitLab
Explore
Sign in
Commit
2f69aa74
authored
Sep 24, 2024
by
JorgeEcheva26
Browse files
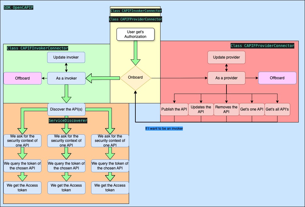
typycal flow
parent
85d8214f
Loading
Loading
Loading
Changes
4
Show whitespace changes
Inline
Side-by-side
Loading
Preview
0%
Loading
Try again
or
attach a new file
.
Cancel
You are about to add
0
people
to the discussion. Proceed with caution.
Finish editing this message first!
Save comment
Cancel
Please
sign in
to comment